3007 Mb Arbeitspeicher Statt 4 Gb
#1
geschrieben 14. Februar 2008 - 19:28
hab mir grade nochmal so einen DualChannel eingebaut. Also insg. sind es jetzt 4 GB jedoch werden im BIOS und Windows Vista 3 GB angezeit. Jeder einzelne Channel funktioniert aber einwandfrei.
Kennt jmd. so ein Problem?
Info:
OCZ XTC Platin. - DDR2 RAM
ASUS P5B-Plus
Windows Vista Ultimate x86
Jean-Jacques Rousseau
Anzeige
#2
geschrieben 14. Februar 2008 - 19:31
Zitat
Das ist dein Knackpunkt, unter einem 32 Bit OS werden nur bis 3,5 GB adressiert, die genutzt werden können.
Du bist sicherlich nich der Erste dem das auffällt, schmeiss mal nen Blick in den Hardware bereich, da findest du sehr detaillierte Antworten
lg
Dieser Beitrag wurde von clyde² bearbeitet: 14. Februar 2008 - 19:32
*bye*
#3
geschrieben 14. Februar 2008 - 19:38
Jean-Jacques Rousseau
#4
geschrieben 14. Februar 2008 - 19:45
Dieser Beitrag wurde von Tomek.Live bearbeitet: 14. Februar 2008 - 19:47
Jean-Jacques Rousseau
#5 _tank2346_
geschrieben 14. Februar 2008 - 19:55
#6
geschrieben 14. Februar 2008 - 19:56
habs getestet, der letzte Mist.
#7
geschrieben 14. Februar 2008 - 19:58
Zitat
NE, du bist bescheuert. In einem 32bit System kann man einfach nicht mehr adressieren(HINT:2^32)
Zieh von deinen 4 gb noch den Shared Memory Müll ab und tada...
Edit:
Zitat
Solltest du deiner Graka nicht 1Gb zugewiesen haben. Hat dein Mainboard wohl ein Update nötig (wenn vorhanden)
Dieser Beitrag wurde von bbrickwedde bearbeitet: 14. Februar 2008 - 20:03
#8
geschrieben 14. Februar 2008 - 20:20
Hab grad so ein BCDEdit Command versucht aber ergebnislos. Das ist doch mist!
Früher hat man gelabert das Vista 4 GB Problem akzeptieren wird bzw. die Empfohlene Einstellung sein würde.
Jean-Jacques Rousseau
#9
geschrieben 14. Februar 2008 - 20:21
Zitat (Vistaschreck: 14.02.2008, 19:56)
habs getestet, der letzte Mist.
Ich weis weder, was du uns damit sagen willst, noch auf welchen Post es sich bezieht...
Ich wollt nur nochma anmerken, dass sich in Punkto RAM seit dem SP1 eine Änderung ergab, da nun nicht mehr der Verfügbare, sondern der installierte Speicher in den systeminformationen angezeigt wird.
Also auch wenn dort 4GB stehehen, können weiterhin "nur" bis zu 3,5 GB (je nach Bios) verwendet werden.
*bye*
#10
geschrieben 14. Februar 2008 - 20:35
Befriedigung gleich null.
Jean-Jacques Rousseau
#11
geschrieben 14. Februar 2008 - 20:47
#12
geschrieben 14. Februar 2008 - 20:51
Zitat
Befriedigung gleich null.
EY ALdddaaaaaa,
Ich würde eher sagen du verstehst die Grundlagen nicht, noch hast du Ahnung von deinem eigenem System. $$$BILL$$$ hat keine Schuld ich schwööör! Entweder krass konkretes schwules Bios, oder krass unkorrekte Graka die dir addresierbaren Raum ripped. Die dir die fehlenden ~500 Mb bei Xp / Vista klauen
Danger: Hidden Irony Tags inside
Achja 64 bit OS ginge auch ( 2^64)
Edit:
Will heißen, je nach Mainboard kann es durchaus sein (sehr wahrscheinlich in deinem Fall). Das deine Graka den gleichen addressierbaren Raum beansprucht wie dein Ram, ergo 4gb-Graka(shared)Ram=max. Verfügbarer Ram
Dieser Beitrag wurde von bbrickwedde bearbeitet: 14. Februar 2008 - 21:01
#13
geschrieben 14. Februar 2008 - 20:55
Zitat (Islander: 14.02.2008, 20:47)
Wiederspricht sich das nicht?
Wenn man es durch ein anderes OS umgehen kann, würde ich es eher als Softwarebeschränkung einstufen, oder denk ich grad anders rum?
lg
*bye*
#14
geschrieben 14. Februar 2008 - 21:19
Jean-Jacques Rousseau
#15
geschrieben 14. Februar 2008 - 21:35
Zitat
Bei der 64bit Version kann der "verlorene" Speicher oberhalb der 4GB Grenze eingeblendet und somit nutzbar gemacht werden. Die 64bit Version kommt da ohne Probleme ran. Da bei der 32bit Version bei 4GB Schluss ist, ist hier leider nichts zu machen. Und bitte jetzt nicht mit PAE kommen. Das ist eine andere Geschichte, die bei den 32bit Clients eh anders verwendet wird.
@Tomek.Live:
Zitat
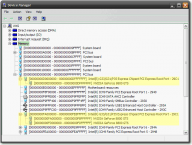
Wenn man die ganzen Bereiche raussucht, weiß man, wie viel die Grafikkarte da benötigt. Das Selbe kann man auch über die Eigenschaften (Ressourcen) der Grafikkarte im Gerätemanager machen. Da ist das ganze am Stück. Ist vielleicht sogar einfacher. Braucht man nicht so viel suchen....
Dieser Beitrag wurde von DK2000 bearbeitet: 14. Februar 2008 - 21:37
---
Ich bin ein kleiner, schnickeldischnuckeliger Tiger aus dem Schwarzwald.
Alle haben mich ganz dolle lila lieb.
- ← Problem Mit Einer Festplatte (raid1). Einfach Austauschen?
- Mainboards, Prozessoren & RAM
- Frage Zu Cpu-z →

Hilfe
Neues Thema
Antworten

Nach oben




